sonos control

i have some Siemens TC5 displays on witch i want to control my sonos AMP.
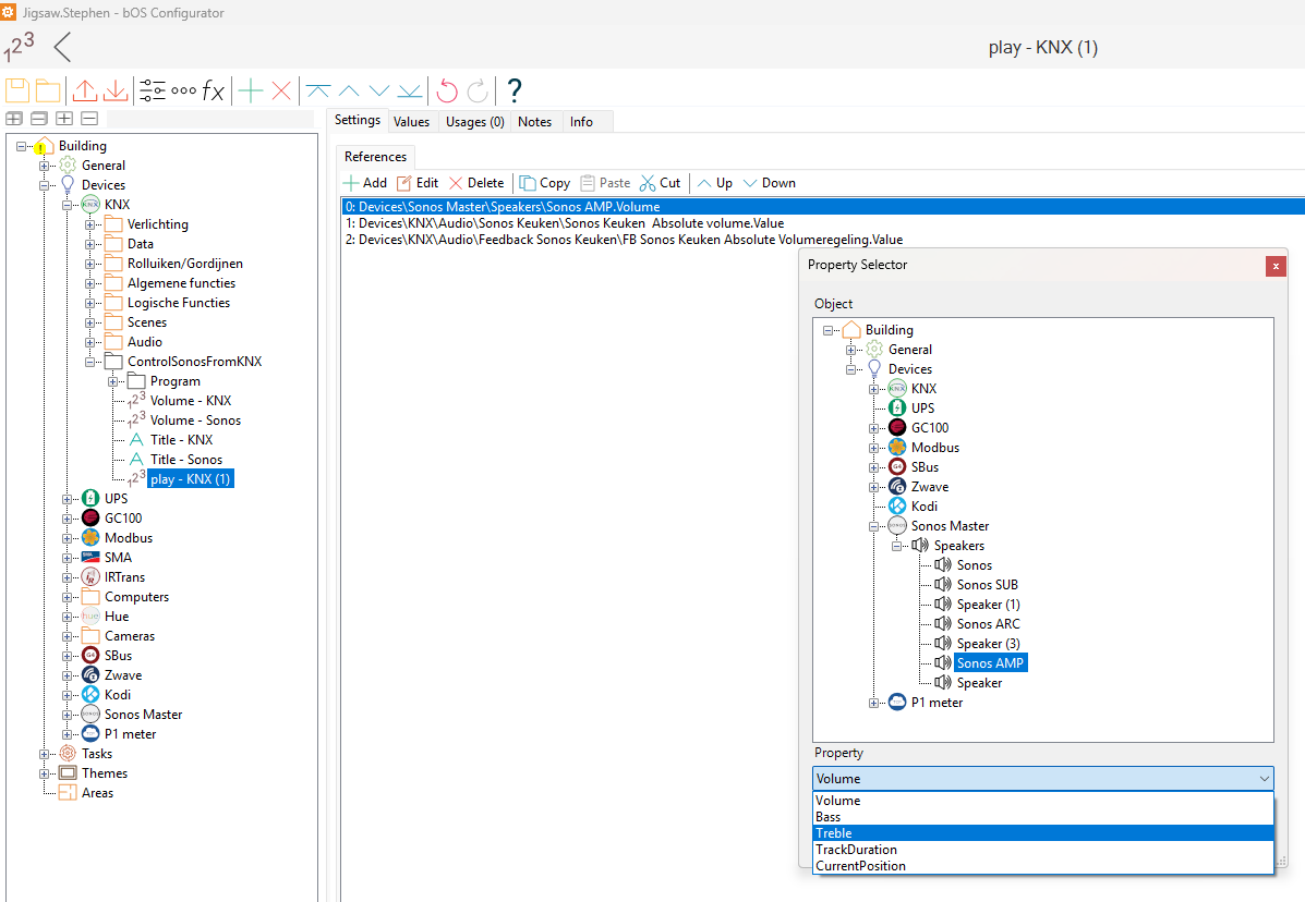
I already have the sonos master program working on the BOS. So i can control the sonos on my phone.
But now i need to connect te functionbuttons to control the sonos to group addresses, so i can link them to KNX devices.
I found the ControlSonosFromKNX program, but how can i make the connections to my sonos amp and KNX groupadresses?
Has there been made a tutorial on youtube on?


i've managed to display the title of the song on my siemens tc5 but it alway says; playing: "name song" Is there a way to get rid of the "playing"? it's taking up all the space on the display, that there only remain 4 letters for the actual titel.
also got the volume working, but the program controlsonosfromknx is missing a lot of features, it only exist on displaying the title and controlling the volume, it's missing: play, pause, stop, mute, next, previous
Does anybody have a full program that i can implement?