Display a google calender in the bOS clients.

Avatar
  • updated

Hi,


I would like to display a google calendar in the visualization.

I tried to display the calendar via the web browser element, unfortunately this only works with the public calendar.

It woud be nice to have a native object for Ical calendar.

Or does someone have another solution for the project.

Best Regards Max


Avatar
Maximilian Rauch

Hi,

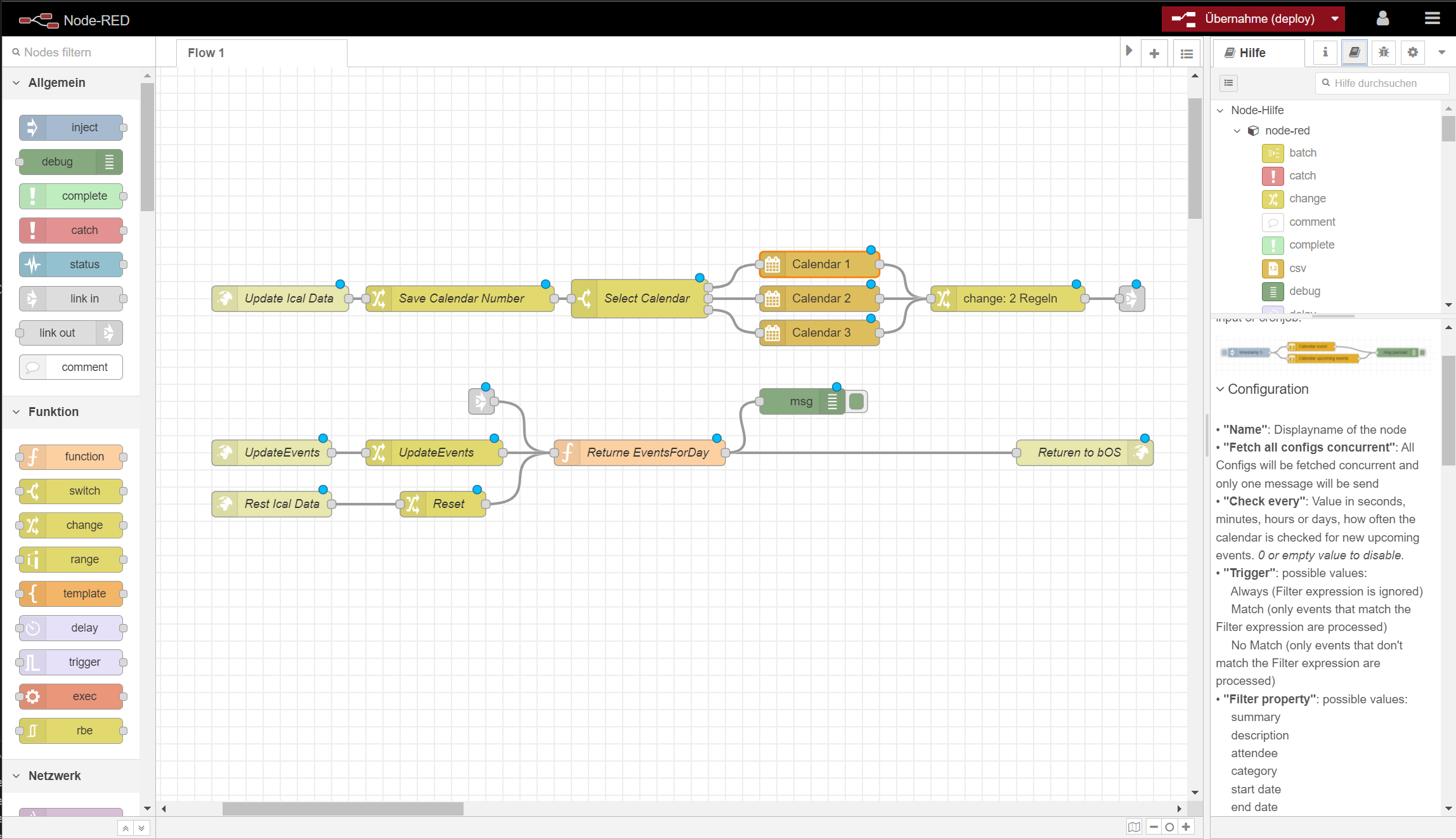
I implemented an basic calendar visualization with the help of Node-RED.

It not only work with googel calendar it works with all iCal Web-Calendar.

Best Regards Max

Avatar
Nathan Meinck

looking for a way to display a families calendar and provide a verbal announcement of the day’s events 

Google gmail is initial request but outlook preferred 

Firstly is it possible (which I’m sure it must be) but more importantly how and any examples 

Thanks 

Avatar
Maximilian Rauch

hi,

with bOS only it is not possible. That was the reason why I used node red to provide the data.

My implementation is available as an example.

https://www.comfortclick.com/BOS/Library/Devices/134


Outlook is an Mail client, the question is which server are you using and if this server provide an link too an iCal File.

Best regards