Gate Input Values
Dear Support
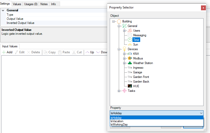
im the gate object I tried to create an OR with different days of the week. The problem is that in the object time the days of the week are not visible , why? How can I create an Or of many days of teh week?
Regards
Marco

Hi Marco,
Create a program instead... you will then be able to set the days but using "if" instead of "or".