REPORTS
Hello everyone. The customer has a need to make accounts the number of pulses of the water meter to calculate the consumption by individual. As for the logic, everything is ready and working, but the problem is in the data extraction format, and I have not found a way to store the data in a report, so that it is exported and thus the customer will calculate the consumption of each house. Is this possible? I tried to store the result of the calculation in a Counter Log, but it doesn't work as expected.

I found a similar question, but the response link reports an error.


Thanks.
Hey,
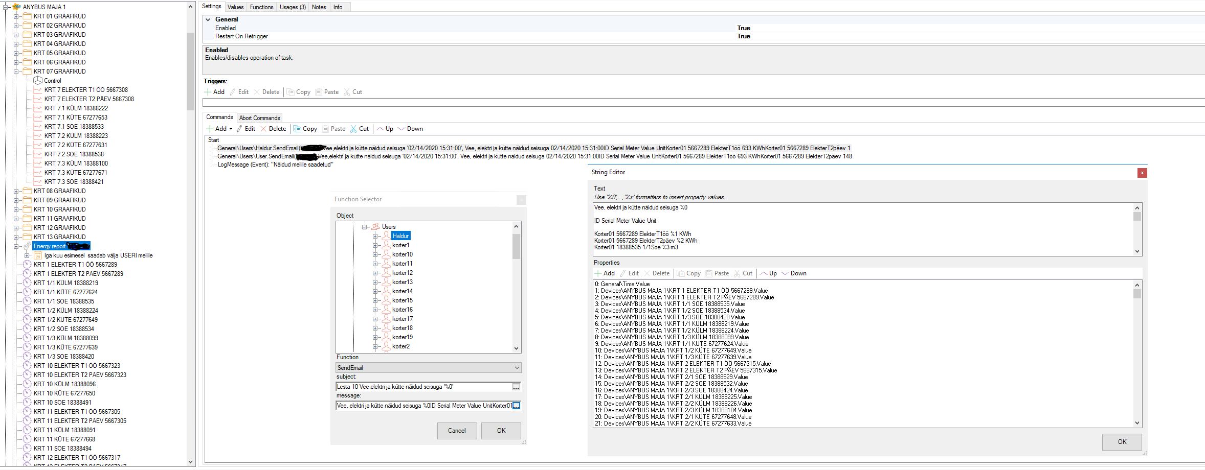
Looks like we are in a same boat. I'm right now exporting my meter values with a program that collects the values and scheduler sends them out at every month.
I'll paste a pic as how im doing it right now. Maybe this is good enough for you. Basically you should be able to log the values and send them out as is.
I'm waiting for automatic file export that i could program myself similarly as im doing it now.
Output will be something like this:
Regards