Unable to set up dimming - KNX Gira
Hello!
I'm an amateur DIY without any prerequisites to programming. However, I'm trying to figure out why I'm not able to create a dimming function with bOS Client through a Jigsaw server.
I have a 20 year old KNX system consisting of GIRA components and a newly installed Jigsaw server as interface. Everything is working fine with the old GIRA touch panels such as light switches, dimming and scenes. My dimmers are TRONIC dimmeaktor 20-500w and DIMinBOXX DX1.
I'm able to create light switches ON/OFF but not any dimming functions. There's no response after creating the control buttons.
Is my system to old, or does it have anything to do with the true/false value settings?
If any of you would attempt to help me, bear in mind that my competence level is very low, so keep it simple, please.


Hey,
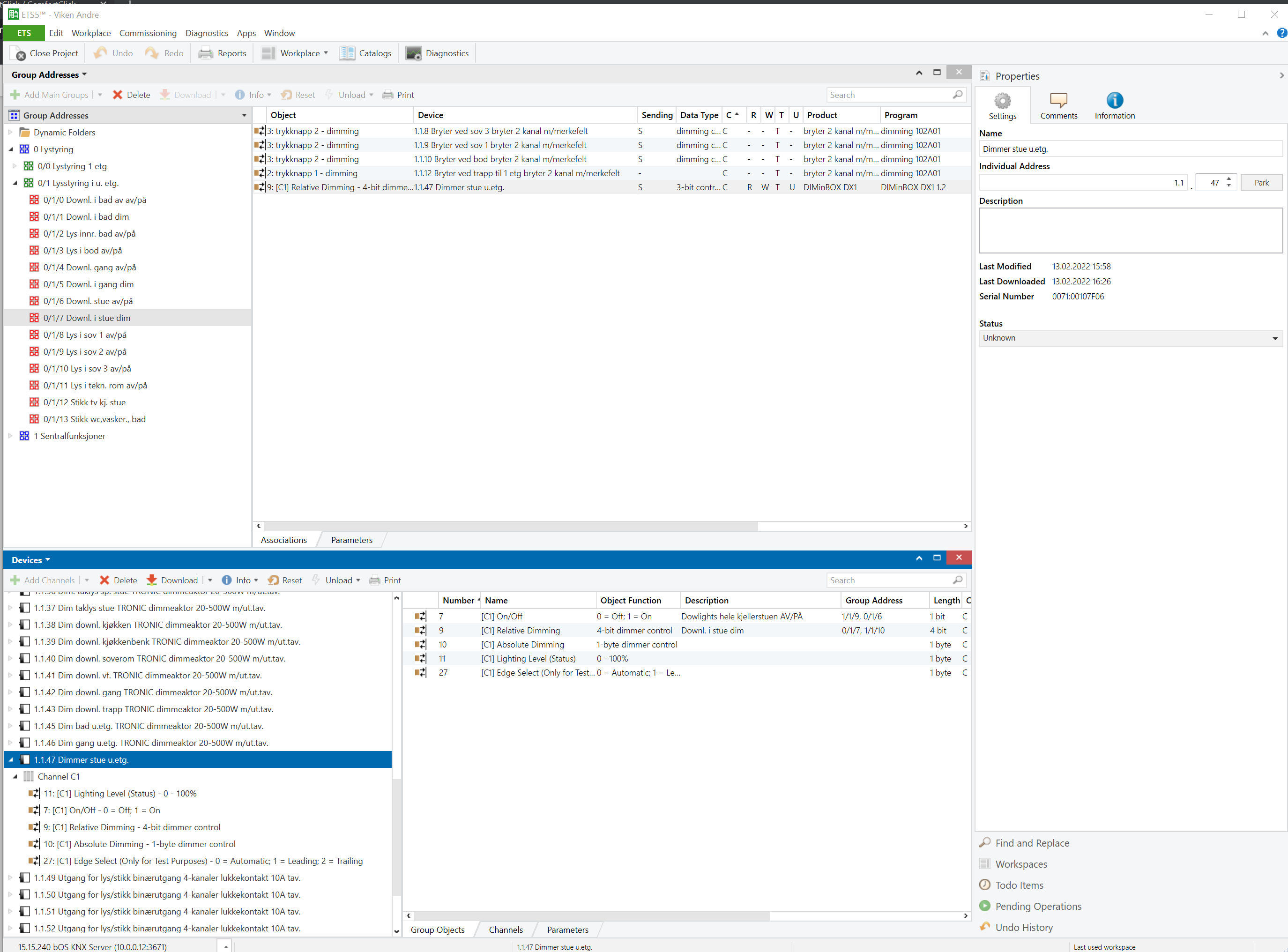
You are using the wrong value to control dimming from the visualization. For the visualization you need to use the Absolute dimming register 1byte. Make a new aadress for abso dim and use it. The other dimming option is made just for switch/buttons if you have up/down dimming.
In bOS its good to use the status too, then the visu will update its values if you dim from the switch.